PESTAÑA IDENTIFICACIÓN DEL CONTENIDO
La pestaña de identificación y en concreto la de "Identificación del contenido" permite identificar y describir el contenido de los datos, tanto a nivel de categoría temática (topic category) como a nivel de palabras clave (keywords). Una buena descripción de los datos es fundamental para su correcta catalogación y, por lo tanto, para su descubrimiento a través de sistemas de búsqueda y catálogos de metadatos.
|
Categoría del tema de la capa
La categorización de un recurso con una lista de palabras clave temáticas estandarizadas proporciona una manera útil de filtrar y descubrir recursos.
Es por eso que en el estándar de metadatos de la ISO 19115 se definen las topic category, es decir, 19 categorías temáticas que son
esencialmente palabras clave pero con una enumeración determinada.

Palabras clave
Las palabras clave son ideas y temas que resumen y describen de qué trata el recurso. Facilitan la búsqueda, la indexación y el descubrimiento de metadatos y de los recursos.
Se recomienda usar tesauros de palabras clave que sean estándares o reconocidos internacionalmente (para facilitar la catalogación y el descubrimiento de la capa). El GeM+ proporciona un catálogo o tesauro de palabras clave basado en diversos diccionarios. En un inicio se basó en el diccionario de la Biblioteca de la Universidad de Barcelona (BUB) y en los tesauros del IDEC. Posteriormente se incorporaron el tesauro oficial y multilingüe del GEMET y las palabras clave de tema definidas por INSPIRE y conocidas como INSPIRE spatial data theme. Recientemente se han incorporado tesauros de Variables Esenciales (EVs) y de Objetivos de Desarrollo Sostenible (ODS).
La aplicación, además, permite la incorporación de nuevos tesauros definidos por el usuario. Esto es útil si hay palabras clave específicas que se utilizan en una determinada comunidad o entidad, pero que en cambio no aparecen en el conjunto de palabras clave proporcionadas de carácter más generalista. Consultad el documento de creación de palabras clave si necesitáis más información sobre esta funcionalidad.
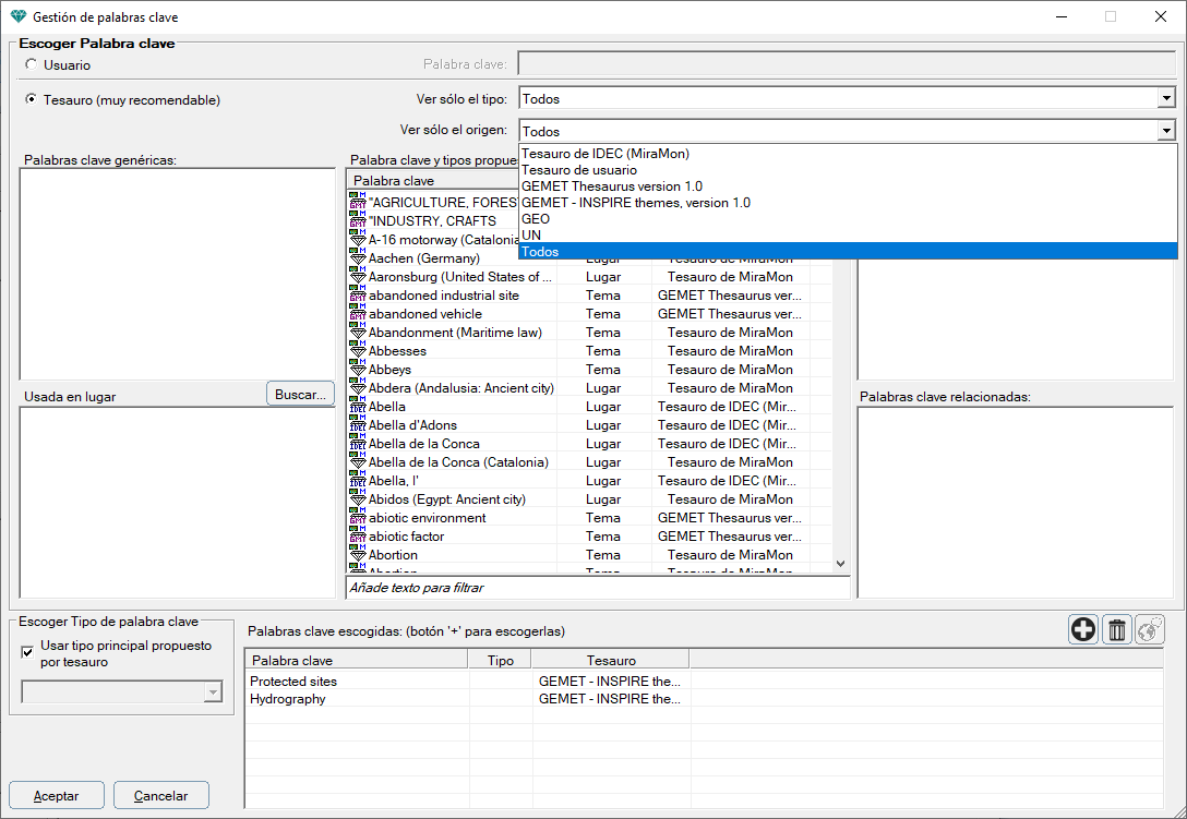
Para añadir una nueva palabra clave que describa nuestros metadatos, debemos pulsar el icono del lápiz que encontraremos en esta pestaña.

Esto nos abrirá una nueva ventana con todas las palabras clave incorporadas en los tesauros definidos por defecto en el GeM+ y los propios del usuario si los hubiera. Sobre este listado podemos filtrar en función del tipo de palabra clave o bien según su origen (diccionario del que provienen), en los desplegables que aparecen arriba a la derecha.
La ISO 19115 define 5 tipos de palabras clave: Disciplina, Lugar, Estrato, Temporal y Tema. Pero, a su vez, permite su ampliación. El GeM+ incorpora, además de estas 5, las tipologías de Variable Esencial y de Objetivos de Desarrollo Sostenible, dada su importancia actual.

Al situarnos sobre una palabra clave se nos muestran también otras palabras clave relacionadas con aquella por cuestión de parentesco: a la izquierda, las palabras genéricas de aquella (sus padres) y a la derecha, las palabras específicas de aquella (sus hijas). Al seleccionar una palabra, automáticamente se coloca en el centro y ahora las relaciones padre-hijo que se muestran son sobre esta nueva palabra.

Haciendo doble clic sobre cualquier palabra que nos interese, se incorpora automáticamente en el conjunto de palabras clave que queremos seleccionar. Estas palabras clave seleccionadas
pueden verse en la parte inferior de la ventana. También las podemos añadir a partir del botón '+' y eliminar las que ya no queramos a partir del botón 'suprimir'
.
Cuando hayamos terminado, las palabras seleccionadas se mostrarán en la pestaña principal de Identificación del contenido junto con las categorías de temas escogidas. Podremos volver las veces que queramos a añadir o quitar palabras clave.